Обменник LionChange.com – обзор, анализ, реальный опыт обмена
LionChange.com — это современный сервис обмена валют, криптовалют и электронных платежных систем, который предоставляет широкие возможности для клиентов по всему миру. Сервис оперирует более чем в 63 городах и предлагает обмен между более чем 32 валютами мира, 16 криптовалютами и 6 электронными платежными системами.
Поддерживаемые валюты, криптовалюты и платежные системы:
Сервис поддерживает обмен различными популярными криптовалютами, такими как Bitcoin, Ethereum, Litecoin, Ripple, TON, и конечно стейблкоинами USDT, USDC, DAI. Кроме того, доступен обмен на фиатные валюты, такие как USD, EUR, RUB, GBP, AED, KRW, AUD, THB, HKD, TJS, UZS, GEL, AZN, NOK, CZK, BYN, HUF, CAD, KGS, TRY, CNY, AMD, MDL, SEK,
PLN, ILS, VND, JPY, IDR, CNY, CHF. Из электронных платежных систем есть Volet, Skrill, Neteler, Perfect Money, Payeer, Capitalist. Из интересных опций доступны платежи через системы AliPay, WeChat, Blik, SEPA, UnionPay, Wise, Revolut, SWIFT. Вы можете оплатить счета и сделать прямые переводы.
Главной же фишкой сервиса можно назвать обмен между фиатными направлениями. Вы можете обменять KZT на RUB или AED без использования криптовалют и без лишних потерь на комиссиях.

Общая информация:
|
Название |
LionChange.Com |
|
Год начала работы |
2023 |
|
Поддерживаемые криптовалюты |
BNB BTC BCH DASH DOGE ETH LTC XMR XRP SHIB SOL USDT TON TRX USDC ZEC DAI |
|
Фиат |
USD, EUR, RUB, GBP, AED, KRW, AUD, THB, HKD, TJS, UZS, GEL, AZN, NOK, BYN, CZK, HUF, CAD, KGS, TRY, CNY, AMD, MDL, SEK, BYN, PLN, ILS, VND, JPY ,IDR ,CNY,CHF |
|
Платежные системы |
AliPay, WeChat, Blik, SEPA, UnionPay, Wise, Revolut, SWIFT, Volet, Skrill, Neteler, Perfect Money, Payeer, Capitalist |
|
Фиатные способы оплаты и получения средств |
Банковские карты, банковские переводы, переводы платежных систем |
|
Поддерживаемые банки |
Более 250 банков, Visa, MasterCard, UnionPay |
|
AML |
Да |
|
API |
Да |
|
Процессинг |
Да |
|
Режим работы |
C 10 до 20 поддержка операторов |
|
Контакты |
Онлайн-чат https://www.lionchange.com/ Telegram @LNEXC |
Доступные направления:
LionChange предлагает широкий спектр направлений для обмена валют. Будь то криптовалюта или обычные фиатные валюты, сервис обеспечивает быстрый обмен по выгодным курсам.
Доступны для обмена следующие виды валют:
Криптовалюты Bitcoin, Ethereum, Litecoin, Monero, Tether USD (TRC-20, BEP-20, ERC-20), Bitcoin Cash, Dai (BEP-20, ERC-20), Dash, Ripple, Solana, Toncoin, TRON, USD Coin (BEP-20, TRC-20), Zcash
Платежные системы AliPay, WeChat, Blik, SEPA, UnionPay, Wise, Revolut, SWIFT,
Volet, Skrill, Neteler, Perfect Money, Payeer, Capitalist
Наличные EUR USD INR CNY JPY KRW AUD COP GBP RUB THB GEL
Карты Visa/MasterCard PLN KZT BYN AMD CNY TRY KGS CAD HUF CZK NOK AZN GEL UZS TJS
Банковские счета KRW USD EUR BYN KZT GEL GBP CNY TRY PLN THB INR IDR AED JPY AUD CAD HKD VND

Партнерская программа и система кешбек
Для участия в партнерской программе сервиса LionChange необходимо зарегистрироваться и использовать специальную реферальную ссылку из личного кабинета. Участники получают процент от прибыли сервиса за каждого реферала, который зарегистрировался по их ссылке и совершил обменную операцию.
Рефералы закрепляются за партнером навсегда, и по всем операциям производятся отчисления. Сервис платит партнерам до 30% от сделки. Вывод доступен после накопления 100$ на балансе личного кабинета. Реферальные выплаты перечисляются в течение 1-3 суток после запроса. Работает система кэшбэка для зарегистрированных пользователей. Система автоматически начисляет на баланс пользователя процент от каждой произведенной операции.

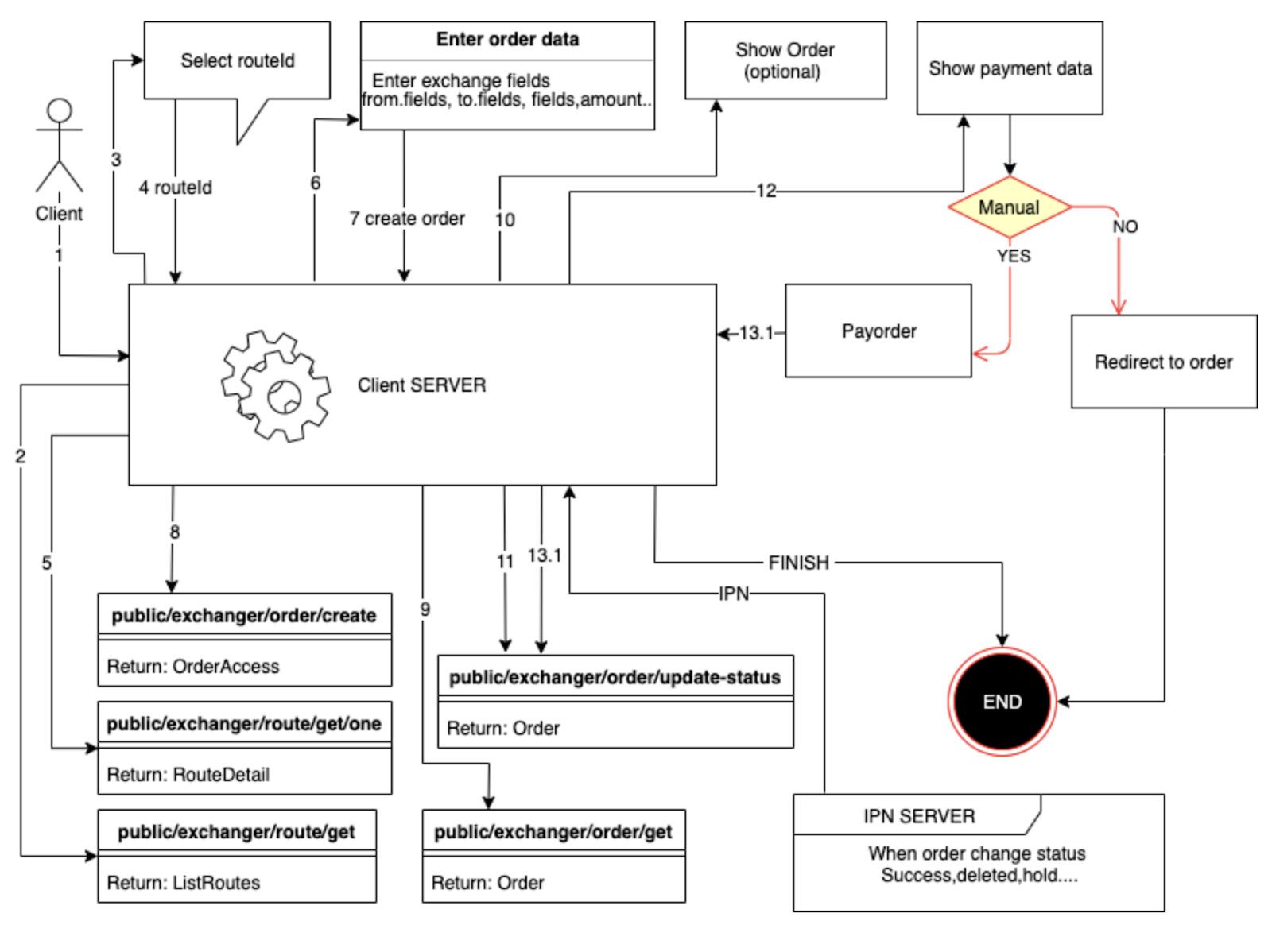
API
Сервис LionChange.com предоставляет API-сервис для партнеров и клиентов. Благодаря удобной системе автоматизации запросов и взаимодействия с сервисом, пользователи и партнеры смогут упростить обработку операций, сбор данных и отправку запросов. Создать ключи доступа и получить доступ к документации можно в личном кабинете на сайте (https://www.lionchange.com/ru/ user/api/).

Процессинг
Для партнеров, имеющих желание принимать платежи и делать выплаты для своих проектов, имеется процессинг-сервис. Вы сможете организовать платежи по некоторым направлениям обмена, например, принимать и выплачивать такие фиатные валюты, как GEL, TRY, KZT, UZS, AMD, BYN, RUB и некоторые другие.
Документация работы мерчанта (https://www.lionchange.com/ru/api/). Для подключения к процессингу можно обратиться в поддержку сервиса на сайте или в Telegram.

Безопасность
Сервис имеет прозрачную AML, KYC и CTF политику. Платежи проходят проверку, обеспечивая чистоту используемых средств для клиентов. LionChange.com обеспечивает высокий уровень безопасности данных и финансовых средств пользователей, благодаря надежным каналам передачи данных и строгому соблюдению политики конфиденциальности.
Программное обеспечение, используемое LionChange, ежегодно проходит аудит. На текущий момент аудит проведен авторитетной компанией в области информационной безопасности — C7-Security.
Общие выводы
LionChange.com — перспективный сервис обмена валют, который уже сейчас предлагает своим пользователям удобный интерфейс и конкурентные курсы. Стоит отметить широкий перечень фиатных валют и платежных систем. Сервис работает эффективно, а служба поддержки всегда готова помочь в решении возникающих вопросов. Из минусов можно отметить отсутствие многих новых альткоинов и отсутствие круглосуточной поддержки.